配备工商业储能系统的工业园区数量增多,侧面映射出储能系统在应用中的经济效益得到越来越多业主的肯定。工商业储能究竟通过何种方式释放自身在能源管理中的盈利潜能,本文将帮助您了解工商业储能的基础商业模式。

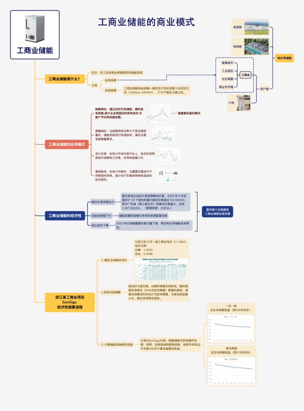
首先我们来了解一下工商业储能系统。工商业储能系统Commercial and Industrial (C&I) Energy Storage Systems,主要用于工业和商业企业的能源管理。根据应用场景及系统规模不同,可以对储能系统进行分类:
从应用场景看,工商业储能与户用储能同属于用户侧储能,通过与其他负载等构建微电网,主要作为负荷侧参与电网运行。从系统规模看,工商业储能电站规模一般在百千瓦时至数十兆瓦时之间(100kwh-10MWh),介于户储及大储之间。
实际上,工商业储能的重要性正在逐步显现。作为用户侧储能,工商业储能广泛应用与智慧城市、工业园区、社区商圈、商业写字楼等大型工商业高耗能单位,实现能源智慧化管理。主要应用模式包括:
1、削峰填谷
通过谷时充电储能、峰时放电供能,减少企业或园区的用电成本,为客户节约用电端电费。
2、需量响应
当短期用电功率大于变压器容量时,储能系统进行快速放电,满足负载电能需量要求。
3、电力交易
在电力市场交易平台上,结合负荷预测进行短期电力交易,实现收益最大化。
4、离网备电
在电力中断时,为重要负载进行不间断短时供电,减少由于负载突然掉电造成的经济损失。
我国当前工商业储能发展仍处初期。2022年我国用户侧储能装机占总装机比例约为5%:根据CNESA统计,2022年我国新增电化学储能5.9GW,其中用户侧储能新增装机0.3GW,约占新增储能装机规模5.2%;其中分布式及微网0.10GW,约占新增总规模1.7%,用户侧削峰填谷0.2GW,约占新增总规模3.5%。随着峰谷价差持续拉大,工商业储能盈利能力加强,国内工商业储能发展加速。
近年来,国内各地主动拉大用电侧峰谷价差,根据CNESA数据,2023年6月全国共计19个省份的最大峰谷价差超过 0.6 元/kWh,其中广东省(珠三角五市)的峰谷价差最大,达到1.347元/kWh,超过第二名(海南省)约0.1元/kWh。
随着政策端的引导,未来各地峰谷价差将会进一步扩大,同时规模效应带来的储能系统初始投资额下行,工商业储能的经济性凸显。进一步测算,通过对储能系统的敏感性分析,当储能系统的初始投资成本为2元/Wh、峰谷价差大于0.7元/kWh 时,工商业储能项目的IRR可超15%。待行业成熟,初始投资成本为1.8元/Wh、峰谷价差为1元/kWh时,储能项目的IRR可达26.6%,静态投资回收期仅为3.4年,此时项目盈利能力显著提升、流动性风险大幅降低。
当前的储能电芯成本呈下降趋势。2023 年以来碳酸锂价格大幅下滑,带动电化学储能成本降低。
切换行业



正在加载...

